Win10根据弹窗定位窗口进程(程序)

目录
操作环境
红色粗字体字为修改后内容,蓝色粗体字为特别注意内容
- 操作系统:Win10 64bit
- 工具(ProcessExplorer)下载地址
分析
如今,使用电脑上网的时候,经常遇到广告插件,对于这些插件一般做法是:定位进程-》定位可执行文件位置-》删掉,即可去掉广告插件。
但是有时候,我们经常遇到一个莫名其妙的广告窗口,但打开任务管理器未发现可疑进程,这时候我们往往束手无策。
现在,我们找到一个简单的方法就能很快定位进程,进而定位可执行程序的位置,但前提是该广告有弹出式窗口。
方法
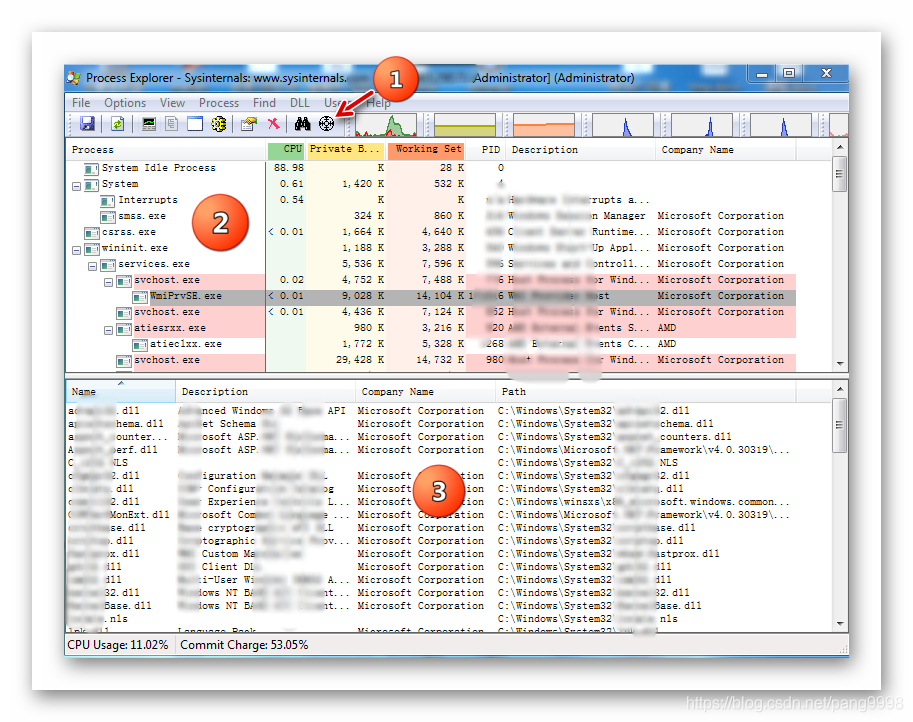
打开软件,可以看到如下界面:

界面上部分是进程列表,选中某一项,下面会列出该进程所加载的所有dll库。
整个软件使用起来非常简单,只需要用鼠标点住①处箭头指向的圆形图标(Find Window’s Process),拖动到任何窗口上,即可定位与该窗口相关的进程。